StatePatternModeler

StatePatternModeler

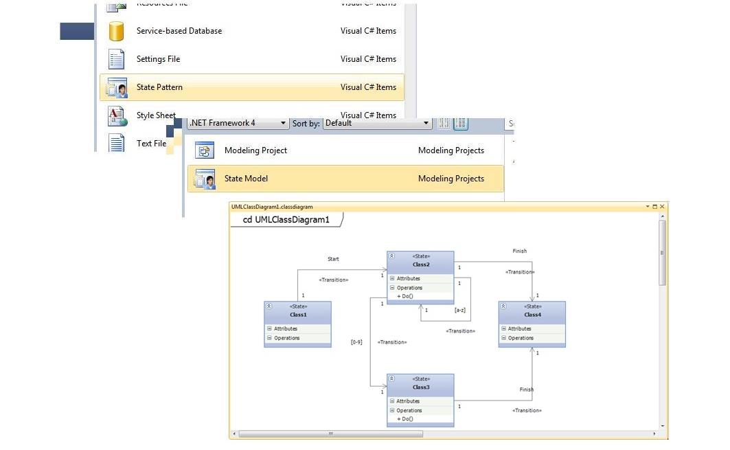
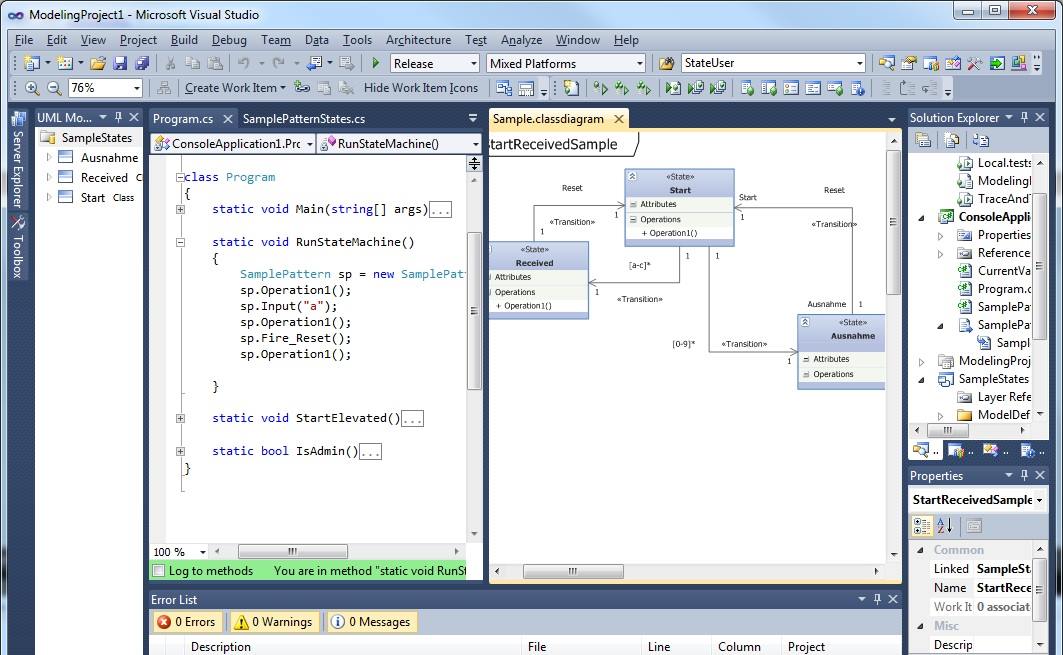
Mit dieser Visual Studio 2010 Ultimate-Erweiterung minimieren Sie den Übergang von Design zu Entwicklung. Die Erweiterung ergänzt die UML-Modellierungs-Tools um ein neues UML-Profil und erlaubt so das grafische Entwickeln von Zustandsmaschienen. Anschließend kann daraus Quellcode generiert werden. Für die Verbindung von Model und Code wird ein Projekt Template für das Model und ein Item Template für den Code verwendet. Der Quellcode des Zustandsautomaten wird dabei durch ein T4 Template erzeugt und kann angepasst werden, indem von der generierten Klasse eine weitere Klasse abgeleitet wird, die ebenfalls automatisch erzeugt wird. Dadurch wird das OpenClosedPrinciple (OCP) nicht verletzt. Eine einfache Wartbarkeit wird ebenfalls erreicht, da lediglich das Model geändert werden brauch bevor sämtlicher Code neu generiert wird.

Wie funktioniert’s?

Sehen Sie sich die beiden Tutorial-Videos an, indenen die Funktionsweise der Erweiterung demonstriert wird.

How to use the Templates
How to use the UML Modeling

Wenn Sie an der Technik hinter den Kulissen interessiert sind, dann finden sie hier eine detaillierte Technologiebeschreibung

Projektdetails

Datum: Oct 17, 2010

Autor: Manuel Naujoks

Kategorien: Entwicklungswerkzeug

Kunde:

Website: https://visualstudiogallery.msdn.microsoft.com/c7bcfe24-3b1e-4eb8-8956-48d61d58fa56/

Downloads:

Aktuellste Projekte

mymapp

mymapp

Surface X-Wing Miniatures

Surface X-Wing Miniatures

Pair Activity Monitor

Pair Activity Monitor

Manuels Couchtisch

Manuels Couchtisch

Just Objects Prototype

Just Objects Prototype

Über uns

Wir planen und erstellen individuelle Softwarelösungen oder beraten bei der Realisierung.
USt-IdNr.: DE 273 984 446

Kontakt

Standort

Karlsruhe
Deutschland